GitHub-Mole

📖 Documentation Menu
🔹 🏠 Home
🔹 📥 Installation
🔹 🛠 Usage Guide
🔹 ⚙️ API Documentation 🔹 📓 Database Schema

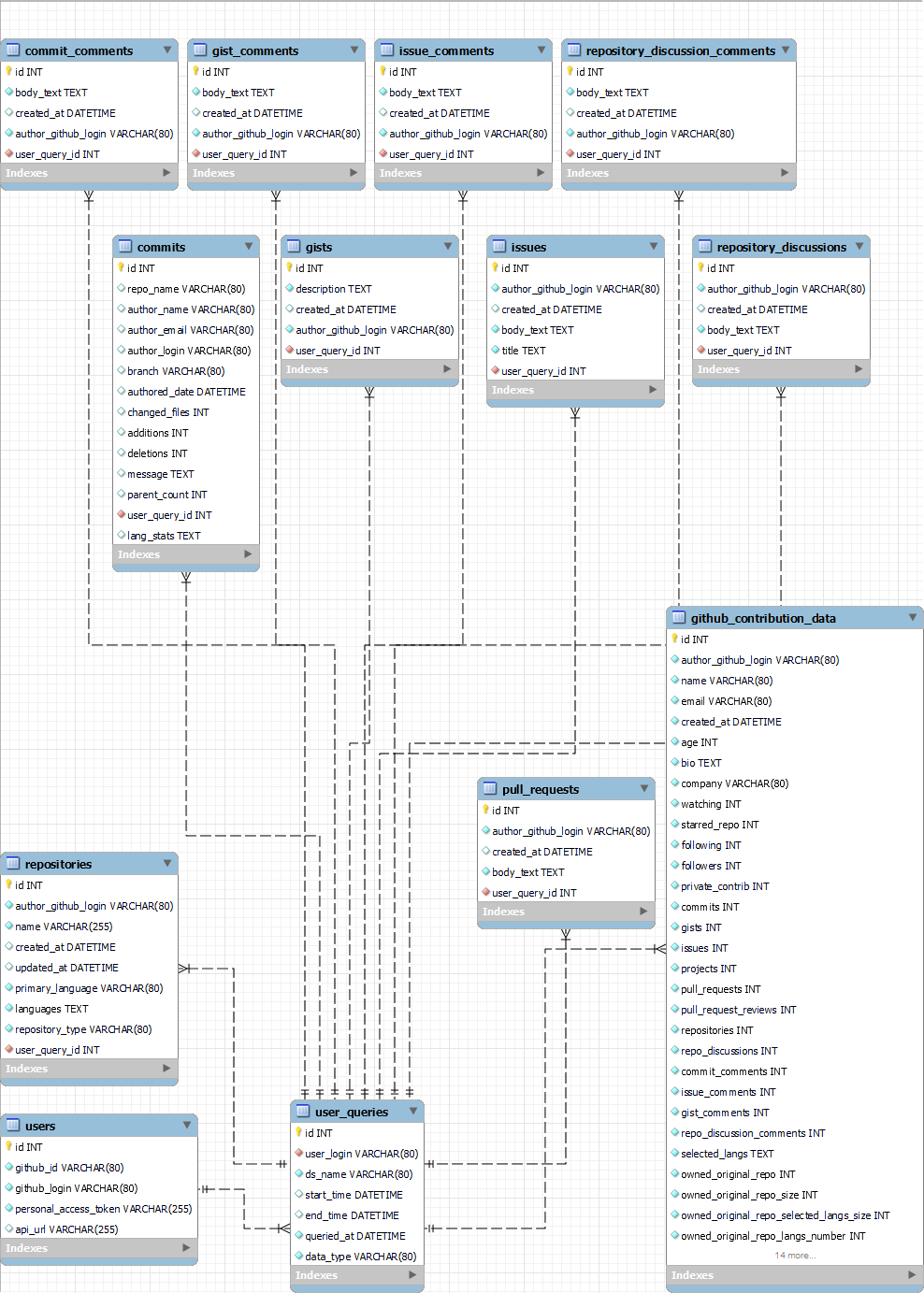
📓 Database Schema

This is the MySQL database schema we use in GitHub-Mole

Login Screenshot